Is de MikroTik RB5009 UPr+S+ kopen de moeite waard
Overweeg je om een MikroTik RB5009 of de volledige naam de RB5009UPr+S+ router aan te schaffen en vraag je je af of dat de moeite waard is?
Lees dan zeker deze blogpost, waarin ik mijn persoonlijke ervaringen deel om je te helpen een weloverwogen beslissing te nemen.
Wat het uiterlijk betreft, moet ik eerlijk zeggen dat de MikroTik RB5009 niet de meest elegante router is om in je woonkamer of op je bureau te plaatsen. Het apparaat oogt eerder als een onafgewerkte module. Persoonlijk heb ik geleerd de esthetiek van deze router te waarderen, maar smaken verschillen natuurlijk. Wat me wel opviel, is dat deze router minder warm wordt dan de RB4011. Misschien komt dat doordat ik hem aan de muur heb gemonteerd, waardoor de muur fungeert als een extra koelplaat. Dat is in mijn situatie zeker een pluspunt. Ik heb mijn RB5009 aangekocht bij mijn vertrouwde webshop Dectdirect. Na een serieus technisch probleem in het verleden ben ik daar uitstekend geholpen, iets wat ik persoonlijk erg waardeer bij dit soort gespecialiseerde hardware. Goede service maakt echt het verschil.
RouterOS v7: een zegen of een breuk met het verleden?
Wie een MikroTik RB5009 overweegt, stapt in een nieuw tijdperk van RouterOS. Deze krachtige router draait exclusief op RouterOS v7 en dat is geen toeval. Versie 7 is gebouwd rond een moderne 64-bit architectuur, die de volledige kracht van de quad-core ARM Cortex-A72 CPU (1.4 GHz) benut. De overgang naar v7 betekent echter ook dat klassieke netwerkbeheerders even moeten her kalibreren. Vooral wie jarenlang BGP op v6 configureerde, zal merken dat het nieuwe Routing Daemon Framework (RDF) een andere mindset vereist. Maar wie die leercurve aandurft, wordt beloond.
Een licentie die (bijna) geen grenzen kent
De RB5009UPr+S+ wordt geleverd met een level 5 RouterOS licentie. Dit is geen futiel detail, maar een sleutel tot geavanceerd netwerkbeheer. Tot 500 gelijktijdige PPPoE, PPTP en L2TP tunnels? Geen probleem. Evenveel hotspot gebruikers tegelijk online houden? Denk aan multi-tenant scenario’s, ISP-nodes of een geconsolideerd homelab waar VPN tunnels en captive portals tegelijk draaien. Misschien het mooiste detail: de licentie is permanent. Geen jaarlijkse vernieuwing, geen onverwachte kosten. Je koopt dit toestel één keer, en je krijgt een professionele feature set die jaren mee kan ideaal voor wie geen zin heeft in licentie valkuilen zoals bij andere merken.

Ook geschikt voor thuisgebruikers met hogere eisen
Hoewel deze router zich perfect thuis voelt in professionele omgevingen, is hij ook uitermate geschikt voor veeleisende particuliere gebruikers. Wie thuis werkt met VLAN’s, gastnetwerken, een eigen WireGuard VPN en ZeroTier of bijvoorbeeld een Home Assistant installatie, vindt in de RB5009 een stabiele en krachtige backbone. Het is dan ook prachtig om te melden dat je via WireGuard ProtonVPN kan configureren.
Dankzij zijn stille werking, compacte formaat en lage stroomverbruik laat hij zich moeiteloos integreren in een moderne woning. Neem daar nog eens bij dat de RB5009UPr+S+ beschikt over PoE-out op alle Ethernetpoorten, mag je de RB5009UPr+S+ gerust een manusje-van-alles noemen. Wil je na de aankoop je routers IP aanpassen? Bekijk zeker de stap voor stap blogpost hoe je dit kan doen.
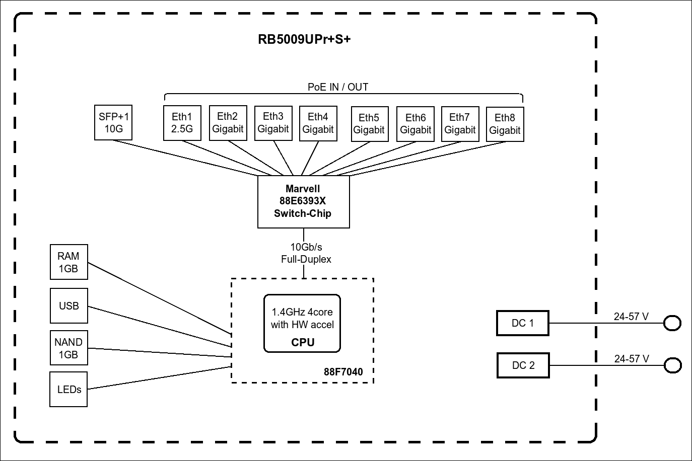
Poorten, PoE en performance: de hardware van de RB5009UPr+S+ onder de loep
De RB5009UPr+S+ is uitgerust met acht Ethernetpoorten, waarvan één 2,5 Gbit poort en zeven 1 Gbit poorten. Opvallend is dat alle poorten beschikken over PoE out functionaliteit (Passive PoE), wat een aanzienlijke meerwaarde biedt voor wie randapparatuur zoals access points of netwerkcontrollers rechtstreeks wil voeden via ethernet. In mijn eigen setup testte ik dit met een UniFi Cloud Key en een UniFi access point beide werden probleemloos gevoed via de RB5009. Elke PoE-poort kan tot 25 watt vermogen leveren, met een gezamenlijk totaal van 130 watt. Dit is ruim voldoende om meerdere PoE-apparaten gelijktijdig van stroom te voorzien, zolang je de totale belasting in de gaten houdt.
Let wel: deze functionaliteit is specifiek van toepassing op de RB5009UPr+S+-variant (de "P" staat voor PoE-out).
De SFP+-poort ondersteunt snelheden tot 10 Gbit/s, en ik gebruik deze in mijn eigen netwerk als trunk verbinding over glasvezel naar mijn switches. De hoge bandbreedte is ideaal voor backhaul verbindingen of snelle verbindingen met een NAS of core router.
Slim ontwerp met één enkele switchchip
Een opvallend kenmerk van de RB5009 is dat alle ethernetpoorten en de SFP+ poort verbonden zijn via één enkele switchchip. Dat lijkt op het eerste gezicht misschien een beperking, maar in de praktijk is het juist een groot voordeel. Bij veel MikroTik routers worden poorten verdeeld over meerdere switchchips of gekoppeld via de CPU, wat intern bottlenecks kan veroorzaken. De RB5009 vermijdt dit volledig. Dankzij het gecentraliseerde ontwerp verlopen alle interne doorstroomroutes via één chip met een directe verbinding naar de CPU, wat resulteert in aanzienlijk snellere packet forwarding en lagere latentie. Dit is vooral merkbaar bij inter VLAN-verkeer, lokaal verkeer met hoge bandbreedte (zoals NAS of IP-camera's), en bij het simultaan gebruiken van meerdere poorten onder belasting. Kortom: minder chips betekent minder latency, minder complexiteit in je bridge VLAN configuratie, en betere performance. En dat voel je, zeker in setups waar snelheid en stabiliteit van cruciaal belang zijn.
USB poort 3.0 Type-A
Wat de RB5009UPr+S+ verder onderscheidt van bijvoorbeeld de RB4011, is de aanwezigheid van een USB 3.0 Type-A-poort. Deze poort biedt de mogelijkheid om externe opslag aan te sluiten, zoals een USB-stick of SSD, die ingezet kan worden voor logbestanden, automatische backups of zelfs een eenvoudige monitoring- of syslogoplossing. Dit vergroot de veelzijdigheid van de router aanzienlijk — een duidelijke meerwaarde voor geavanceerde homelabs, edge setups of kleine kantooromgevingen waar extra functionaliteit gewenst is zonder extra apparaten. Heb je door één of andere configuratie fout je eigen buitengesloten? Lees de blogpost: verbinden met console poort op MikroTik. Dit is ook mooi meegenomen.
Geen consolepoort, maar wel alternatieven (al worden die schaarser)
Een opvallend detail aan de RB5009 is het ontbreken van een klassieke consolepoort, zoals een seriële RJ45- of microUSB-aansluiting. Dit is vermoedelijk het gevolg van het compacte PCB-ontwerp en de focus op moderne beheeropties. Toch liet MikroTik een tijdlang een alternatief toe via de USB 3.0-poort: de Woobm-USB (Wireless Out-of-Band Management). De Woobm-USB was een handige oplossing: je plugt het in de USB-poort, verbindt via een beveiligd Wi-F netwerk en krijgt zo toegang tot een virtuele console van de router — ideaal voor basisconfiguraties of troubleshooting zonder bekabeling. Maar let op: MikroTik produceert de Woobm-USB niet meer. De resterende voorraad is beperkt en het product is inmiddels uit veel (web)shops verdwenen. Bovendien is de Woobm niet geschikt om Netinstall te starten, omdat het geen directe seriële toegang tot het bootproces biedt.
Desondanks vormt het ontbreken van een consolepoort geen ernstig nadeel voor deze router. Dankzij de robuuste bootloader, het betrouwbare gedrag van RouterOS en uitgebreide mogelijkheden voor remote beheer via Winbox, WebFig of SSH, blijft de RB5009 een absolute aanrader — zeker voor wie stabiliteit en kracht in een compact formaat zoekt.
De Mikrotik 5009 kan op verschillende manieren gevoed worden
De MikroTik RB5009UPr+S+ biedt een indrukwekkende flexibiliteit als het gaat om stroomvoorziening. Je kunt de router op meerdere manieren voeden. De voedingsspanning is bijzonder breed: de router accepteert alles tussen 24 volt en 57 volt. Dit maakt hem geschikt voor uiteenlopende stroomscenario’s, van eenvoudige thuisopstellingen tot industriële toepassingen. Belangrijk om te weten: je kunt geen spanningsbronnen mengen, dus de router werkt steeds met één actieve stroombron. Maar dit sluit redundantie niet uit: sluit je bijvoorbeeld zowel een DC-adapter als een PoE-bron aan, dan kiest de RB5009 automatisch de voeding met de hoogste spanning als primaire bron. Dit mechanisme werkt ook in combinatie met PoE-out: als de router andere apparaten van stroom moet voorzien via de ethernetpoorten, gebeurt dit bij voorkeur via de krachtigste ingangsspanning (idealiter de DC-jack of 2-pins aansluiting). Dankzij deze slimme prioriteit maakt de RB5009 een stabiele en voorspelbare stroomverdeling mogelijk een belangrijk pluspunt in installaties waar uptime en betrouwbaarheid essentieel zijn. Deze router kon ik goed gebruiken in het veld voor wifi linktesten.
Flexibele montageopties: muur of rack, jouw keuze
De RB5009 is niet alleen krachtig, maar ook bijzonder praktisch in montage. Dankzij de voorgevormde montagegaten aan de onderzijde kan de router eenvoudig aan een muur worden bevestigd. Ideaal bijvoorbeeld in een meterkast of serverruimte.
Monteer de router met de ethernetpoorten naar beneden gericht. Zo voorkom je dat stof zich ophoopt in de poorten en bevorder je de natuurlijke warmte afvoer, wat de levensduur en stabiliteit van het apparaat ten goede komt. Voor wie met racks werkt, is er de officiële K-79 rackmount kit van MikroTik. Deze kit maakt het mogelijk om de RB5009 stevig in een standaard 19-inch rack te installeren. En dat is nog niet alles: je kunt tot vier RB5009-units op één bracket monteren. Dit is bijzonder handig in situaties waar je meerdere routers in parallel gebruikt — bijvoorbeeld voor VRRP (Virtual Router Redundancy Protocol) opstelling, load balancing of edge-segmentatie. Of je nu kiest voor een compacte muurinstallatie of een schaalbare rackopstelling: de RB5009 past zich moeiteloos aan jouw infrastructuur aan.
Een blik op het blokschema: wat maakt de RB5009 uniek?

Wie het blokschema van de RB5009 aandachtig bekijkt, zal meteen iets opmerken dat je niet terugvindt bij modellen zoals de RB2011, RB3011 of RB4011: de RB5009 beschikt over slechts één enkele switchchip. Misschien vraag je je af: Is dat geen beperking? Integendeel dit is juist een van de grootste voordelen van dit model. Dankzij die ene switchchip zijn alle poorten hardwarematig met elkaar verbonden, zonder dat verkeer via de CPU moet passeren. Dat betekent:
De architectuur van de RB5009 getuigt van vooruitgang
Deze architectuur is een grote stap vooruit ten opzichte van de RB2011, RB3011 en zelfs de RB4011, waar verkeer tussen poorten op verschillende switchchips vaak via de CPU moest passeren met merkbare impact op throughput bij intensief lokaal verkeer. Ook op het vlak van VLAN-filtering is deze router veel eenvoudiger te configureren. Je hebt geen complexe bridge-setups nodig met verschillende chipgroepen, zoals bij eerdere generaties. Alles is uniform en overzichtelijk te beheren. Kortom: de RB5009 biedt niet alleen betere prestaties, maar ook een veel logischere en efficiëntere interne opbouw.
Beveiliging vanaf de eerste minuut
MikroTik heeft ook op het vlak van veiligheid zijn huiswerk gemaakt. Bij het eerste gebruik van de RB5009 moet je verplicht een wachtwoord instellen een belangrijke stap om ongeautoriseerde toegang te voorkomen. Het standaardwachtwoord, dat enkel dient ter activatie, is terug te vinden op een sticker aan de onderzijde van de router. Een belangrijke tip dat ik je wil meegeven: wijzig dit wachtwoord onmiddellijk na de eerste login en pas ook de gebruikersnaam aan. Vermijd generieke gebruikersnamen zoals admin, administrator of root want die zijn het eerste doelwit bij geautomatiseerde aanvallen. Opgelet! alleen het wachtwoord betekent niet dat de router veilig is voor gebruik. Voor wie dit grondig wil aanpakken: in mijn blogpost "Je MikroTik router beveiligen" begeleid ik je stap voor stap door alle essentiële beveiligingsinstellingen. Denk aan:
In tijden van toenemend misbruik van IoT-apparaten en onbeveiligde routers, is dit geen overbodige luxe maar pure noodzaak geworden.
Wil je de router bovendien uitrusten met een TLS/SSL-certificaat van een erkende certificeringsinstantie, zodat je Winbox, WebFig of API-toegang versleuteld en vertrouwd verlopen? Lees dan ook mijn artikel "Kosteloos een SSL-certificaat instellen op je MikroTik-router", waarin ik je toon hoe je met Let's Encrypt en scripting een betrouwbaar certificaat kunt implementeren — zonder bijkomende kosten.
Een kijkje op de configuratie interface met Winbox

Bovenstaand screenshot toont het gebruikersbeheer in Winbox, de grafische beheertool van MikroTik. Voorbeeld van een nieuwe gebruiker met unieke gebruikersnaam en sterk wachtwoord. Zoals je ziet, kun je eenvoudig een nieuwe gebruiker aanmaken via het tabblad Users. In dit voorbeeld wordt een unieke gebruikersnaam gebruikt in plaats van het standaard admin. klik na het aanmaken van de gebruiker op "Disable" bij het standaard admin-account en werk enkel verder met je eigen beheerdersaccount. Meer tips over MikroTik configuraties? Lees mijn blogpost: Mikrotik NAT configuraties.
Eerste indruk: robuust, compact en verrassend koel
Het eerste dat me opvalt, is dat de Mikrotik RB5009 een robuuste behuizing heeft. Naar mijn mening is dit een groot pluspunt in vergelijking met routers die in een plastic behuizing zijn gehuisvest. De behuizing is compact, waardoor de router weinig ruimte inneemt. Persoonlijk betreur ik het dat er geen draadloze router in deze modellen beschikbaar is, maar dit kan te wijten zijn aan de compacte vorm. Mijn eerste gedachte was dat de router door de compactheid warm zou worden, maar dit valt erg mee. De Mikrotik RB5009 heeft voldoende geheugen, namelijk 1 GB RAM DDR4 en 1 GB NAND-geheugen voor opslag. Als je bedenkt dat de router slechts over één switchchip beschikt, moet je de kracht ervan zeker niet onderschatten.
NAND-geheugen en bad blocks – eerste vaststelling na 14 dagen

Na slechts 14 dagen gebruik van de RB5009 viel het me op dat er al bad blocks zichtbaar waren in het NAND geheugen, ongeveer 0,1%. Dit is iets wat ik niet eerder heb meegemaakt bij andere nieuwe MikroTik apparaten, en hoewel het misschien toeval is, wilde ik het hier toch vermelden.
Bad blocks duiden op defecte of onbetrouwbare opslagsegmenten binnen het NAND geheugen. Volgens MikroTik is dit niet uitzonderlijk: NAND geheugen kan tot 5 slechte blokken bevatten bij productie, en tot wel 80 blokken kunnen tijdens gebruik ontstaan zonder impact op de werking.
MikroTik stelt dat dit geen probleem vormt voor de router prestaties. Dankzij ingebouwde correctiemechanismen (wear leveling, remapping) worden data automatisch gekopieerd naar andere blokken en wordt het defecte blok gelogd of geregenereerd. Toch blijf ik hier voorzichtig mee want persoonlijk vind ik het niet erg geruststellend, zeker niet zo kort na ingebruikname. Ik heb dit gemeld bij Dectdirect en houd het NAND-geheugen actief in de gaten.
Mijn aanbeveling
Als je werkt met actieve caching of bestandstoegang via RouterOS, raad ik aan om gebruik te maken van externe opslag via de USB 3.0-poort. Denk hierbij aan logbestanden, Dude monitoring of hotspot content. Indien het aantal bad blocks toeneemt of het gedrag van de router verandert, is het verstandig om:
Ik blijf dit opvolgen en zal eventuele verdere ontwikkelingen rond dit issue hier delen. Na anderhalfjaar zijn er geen bad-blocks bijgekomen.
CPU-belasting bij realistische bandbreedtetest

Om de prestaties van de RB5009UPr+S+ in een realistisch scenario te evalueren, voerde ik een bandbreedtetest uit op twee van mijn testnetwerken. Samen genereerden deze een totale doorvoer van ongeveer 250 Mbit/s. Wat meteen opviel: de CPU belasting bleef steken op slechts 20%. En dat terwijl de router op dat moment ook nog 46 actieve firewall regels moest verwerken. Dit toont duidelijk aan dat de RB5009 voldoende rekenkracht overhoudt, zelfs wanneer hij simultaan verkeer moet routeren en inspecteren.Dit resultaat bevestigt dat deze router niet alleen krachtig is op papier, maar ook in de praktijk zeer efficiënt omgaat met systeembronnen, zelfs in scenario’s met meerdere regels en interfaces. Ik wilde dit resultaat zeker met jullie delen, omdat het een goed beeld geeft van wat je van deze router mag verwachten bij normale tot matig intensieve belasting.
Tot slot: router en switch gescheiden houden
Zoals ik vaker aanhaal, ben ik een sterke voorstander van het principe: router en switch gescheiden houden. Dit is niet alleen overzichtelijker, maar ook toekomstbestendiger. Wanneer je later je netwerk wil uitbreiden bijvoorbeeld in een restaurant, jachthaven, camping of kantooromgeving ben je met een gescheiden architectuur veel flexibeler in je uitrol. De 10G SFP+ poort op de RB5009UPr+S+ is hier een grote troef. Je kunt deze perfect gebruiken als trunk verbinding naar een core switch, waarbij je meerdere VLANs tegelijk via glasvezel of DAC-kabel doorsluist. Dit maakt het eenvoudig om netwerksegmentatie door te trekken naar meerdere verdiepingen of gebouwen. In een thuissituatie lijkt dit misschien overkill, maar onderschat het niet: met een paar camera’s, een NAS, Home Assistant en wat PoE apparaten raak je snel door je poorten heen. Dan ben je blij dat je netwerk al op een schaalbare manier is opgezet. Wil je concreet zien hoe je een VLAN configuratie opbouwt met een MikroTik router en een gescheiden switch?
Bekijk dan zeker deze blogpost waarin ik stap voor stap uitleg hoe je dit correct implementeert.
Mijn RB5009 na 1,5 jaar: Opmerkelijke vaststelling aan de behuizing

Na ongeveer anderhalf jaar intensief gebruik stelde ik iets ongewoons vast: aan de achterzijde van de RB5009UPr+S verschenen olieachtige vlekken op de metalen behuizing. De vlekken voelden licht nat en vettig aan. Hoewel de router technisch perfect bleef functioneren met normale temperaturen, PoE-output en CPU belasting vond ik het toch belangrijk om dit op te volgen. Ik heb mijn vertrouwde leverancier, Dectdirect, hierover gecontacteerd. Zij reageerden snel en professioneel: ik mocht de router terugsturen voor controle. Na 14 dagen ontving ik kosteloos een volledig nieuw toestel, zonder discussie. Dat noem ik echte service iets wat je pas echt waardeert als er iets onverwachts gebeurt. Belangrijk om te vermelden: ik heb geen andere meldingen gevonden van gelijkaardige gevallen bij dit model. Het lijkt dus om een alleenstaand geval te gaan, mogelijk een afwijking in productie of materiaal. Ik vermeld het hier vooral ter informatie en transparantie voor wie, net als ik, veel belang hecht aan detailobservaties en lange termijn ervaringen. Overweeg je een Mikrotik router of switch aan te kopen lees ook deze uiteenzetting over Mikrotik router kopen.
Langetermijntest – revisie 2

Sinds 1 juni 2025 test ik het vervangtoestel van de RB5009UPr+S+, dat ik van de verkoper heb ontvangen na mijn eerdere melding over fysieke vlekken en bad blocks. Na één dag gebruik zijn er voorlopig geen problemen vastgesteld. Uiteraard is dit slechts een eerste observatie. Ik blijf dit toestel op de lange termijn opvolgen, met aandacht voor thermisch gedrag, opslagintegriteit en eventuele fysieke slijtage. Verdere updates volgen zodra relevant.
Geen ingebouwde wifi, wel doordachte keuze
Het is jammer dat er geen RB5009-model met geïntegreerde 2,4 en 5 GHz wifi bestaat. Een grotere, robuuste behuizing met wifi radio’s had handig geweest voor kleinere installaties waar één toestel volstaat.Toch is dit begrijpelijk: de RB5009UPr+S+ is ontworpen voor professioneel rack gebruik, met passieve koeling en modulair netwerkbeheer in gedachten. Wie wifi nodig heeft, combineert dit best met een los access point, zoals een hAP ax3 of cAP ax. Voor buitenomgevingen is er wél een variant: de RB5009UPr+S+OUT, met stevige outdoorbehuizing en flexibele stroomopties.
Besluit
Hoewel de MikroTik RB5009UPr+S+ technisch uitstekend presteert en gebouwd is met krachtige componenten, deel ik deze ervaring met de behuizing in alle transparantie. Of het hier om een uitzonderlijk geval gaat of niet, laat ik in het midden maar ik vond het belangrijk om dit met jullie te delen.
Heb jij zelf ook een RB5009 in gebruik? Laat gerust iets weten ik hoor graag jouw ervaringen.
Zijn er gelijkaardige vaststellingen? Positieve of negatieve punten? Je reactie is welkom via de contactpagina.
Opvolging: Dag1 na 1uur Uptime


Opvolging: Dag 9

Zoals beloofd geef ik een update over de nieuwe RB5009-router. Helaas is het geen goed nieuws: na amper negen dagen is opnieuw een vochtplek zichtbaar op het toestel. Deze keer liet ik niets aan het toeval over:
Update en afwachten maar
Update: Na advies via het MikroTik forum heb ik de vlek getest met een wit papiertje. Het bleek te gaan om een kleurloze, olieachtige substantie afkomstig van een warmte geleidende pad in de behuizing van de RB5009. Dit is een gekend verschijnsel bij dit model, zeker bij nieuwe toestellen die nog geen warmte cyclus doorgemaakt hebben. Het materiaal is ongevaarlijk en kan eenvoudig weggeveegd worden. Het gaat dus niet om vocht of een defect component, maar om een onschuldige thermische verbinding die lichtjes uitloopt. Doch bij de eerste RB5009 zag ik dit na anderhalf jaar.
Update 29-06-2025
De RB5009 werkt zoals het hoort, al merkte ik hier en daar een beetje lekkage op. Gelukkig bleek het minder ernstig dan ik aanvankelijk dacht: het ging slechts om een klein beetje lekkage van de geleidende pasta. De elektronica is volledig intact gebleven. Volgens DectDirect is MikroTik inmiddels op de hoogte gebracht van dit probleem en zal men dit in de volgende productiereeks aanpakken. Doch wees gerust, dit hoeft geen probleem te zijn.




